x402 프로토콜을 통해 인터넷은 광고를 건너뛰고 소액결제 시대로 진입할 수 있습니다.

👤 energyed@Adelaide 📅 2026-04-04 15:32:13

블록체인 기술로 소액 결제가 가능해졌습니다. x402는 광고에서 소액결제로 인터넷 경제 모델을 바꾸고, 대행사 중심의 인터넷 시대를 준비할 것입니다. 이 글은 DeepChao TechFlow가 정리, 편집, 작성한 @_0xarayan의 글을 바탕으로 작성되었습니다.
(이전 요약: 'x402' 복호화: AI 시대 결제 신뢰 재구축, 차세대 기계 문명을 이끄는 성배)
(배경 보충: x402 프로토콜이란? AI 에이전트 시대 온라인 결제 혁명을 시작하는 방법)

수십 년 동안 온라인 광고는 인터넷이 살아남을 수 있는 유일한 길이었다.

모두가 관심을 끌기 위해 경쟁하고 있습니다. 이 목표를 달성하기 위해 회사는 사용자에 대해 가능한 모든 데이터를 수집하고 사용자 프로필을 생성하며 사용자에게 광고를 표시합니다.

x402 프로토콜을 사용하면 인터넷에서 광고를 건너뛰고 소액 결제 시대로 들어갈 수 있습니다
대행사 네트워크 및 원본 sin

인터넷에서 이 단일 모델은 현재 수조 달러 가치가 있는 시장을 열었습니다.

웹에는 항상 금융이 존재했습니다.

  • 결제 제공업체와 협력
  • 페이월을 설치하여 웹사이트 액세스를 제한하거나
  • 또는 광고를 표시

하지만 소액 결제(1달러 미만)는 경제적으로 실행 가능한 적이 없었으므로(Visa/Mastercard 청구 ~2% + 거래 비용당 $0.10) 광고가 유일한 수단이 되었습니다. 모델:

  • 사용자는 무료로 대규모 콘텐츠에 액세스할 수 있습니다.
  • 광고주는 사용자 그룹을 정확하게 타겟팅하여 제품을 홍보할 수 있습니다.
  • 콘텐츠 게시자는 콘텐츠로 수익을 올릴 수 있습니다.

이는 모두에게 윈윈(win-win)입니다.

세계가 점점 에이전시 시대로 나아가면서:

  • 에이전트는 콘텐츠 소비자인 인간을 대체하기 시작하고 점차 중간 계층이 됩니다.
  • 광고주는 더 이상 인간에게 직접 광고를 할 수 없게 되고 광고 경제는 붕괴될 것입니다.
  • 에이전트는 콘텐츠를 '크롤링'하거나 콘텐츠를 직접 구매합니다.
  • API(응용 프로그래밍 인터페이스)는 브라우저나 프록시 브라우저를 통해 상호 작용하는 대신 기본 통신 모드가 됩니다.
x402 프로토콜을 사용하면 인터넷에서 광고를 건너뛰고 소액 결제 시대로 들어갈 수 있습니다.
사용자 경로

웹이 콘텐츠를 스크랩하거나 훔치는 것은 재정적으로 불가능하므로 콘텐츠 게시자는 사이트에 대한 소액 결제로 전환할 것이며 대행사는 이러한 비용을 지불할 방법이 필요합니다. 수십 년 동안 블록체인이 출현할 때까지 소액 결제는 불가능했습니다.

@Solana와 같은 블록체인은 사용자 착취를 방지하면서 대규모 소액 결제를 가능하게 합니다.

x402는 다음을 달성할 수 있는 402 표준을 기반으로 하는 통합 인터페이스입니다.

  • 소비자는 콘텐츠 비용을 지불하고
  • 게시자는 콘텐츠 비용을 청구합니다.

이 모든 것이 중개인(Visa 또는 Mastercard 등) 없이 이루어지므로 대리인 기반 소액 결제가 현실화됩니다.

x402 프로토콜은 인터넷이 광고를 건너뛰고 소액 결제 시대로 들어갈 수 있도록 허용합니다
출처: payai.network

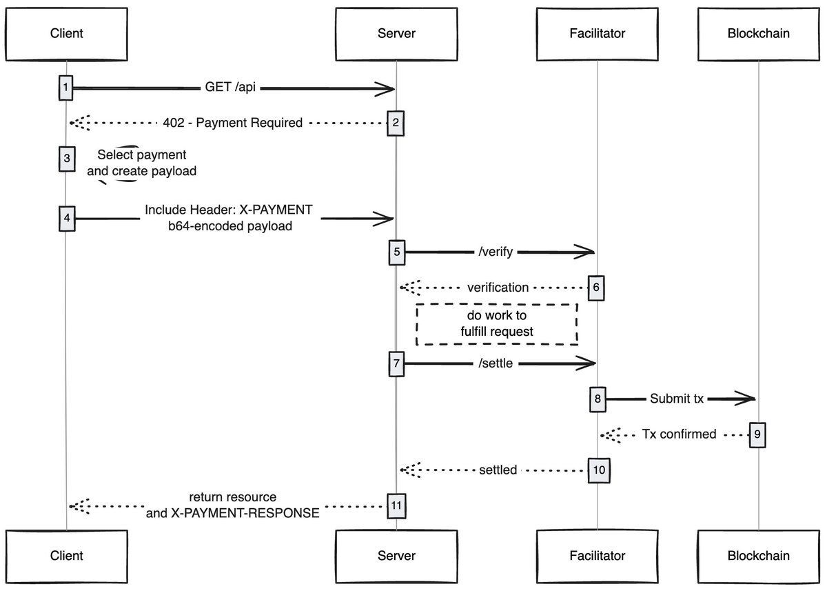
클라이언트(프록시/브라우저)가 콘텐츠 액세스 요청을 보내면 콘텐츠 호스트가 응답하고 콘텐츠 요금 지불을 요청합니다. 클라이언트가 결제를 완료한 후 콘텐츠 액세스 권한을 얻을 수 있어 프록시 네트워크의 새로운 경제가 열립니다.

흥미로운 사용 사례

가스 없는 사용자 경험: 아직 탐구되지 않은 영역 중 하나는 x402를 통해 사용자가 모든 네트워크에서 가스 없는 거래 경험을 달성할 수 있는 방법이라고 생각합니다. 사용자는 거래를 완료하기 위해 지갑에 자산만 있으면 됩니다.

x402 브라우저: 누군가 Chromium을 포크하고 x402를 브라우저에 통합해야 합니다. @Brave는 실제로 이 작업을 수행해야 합니다. 그들은 암호화 분야에 대한 사용자 인식이 뛰어나고 이미 지갑 기능을 갖추고 있으며 기본적으로 IPFS를 지원합니다. 제 생각에는 그들이 해낼 가능성이 가장 높은 팀이라고 생각합니다.

온체인 마켓플레이스: 기존 시장에는 탐색 문제가 있습니다. @CoinbaseDev는 바자회(힌디어 "바자회")를 도입하여 이 문제를 해결했지만, 이는 중앙에서 관리되는 마켓플레이스이며 항상 특정 제한 사항이 있습니다. 누군가는 누구나 자신이 판매하는 콘텐츠(API/뉴스레터/도서 등)를 추가할 수 있도록 온체인 디렉터리를 만들고 OpenRouter가 모델을 평가하는 방법과 같은 디렉터리에 채점 메커니즘을 내장해야 합니다.

광고 건너뛰기: 다른 기술과 마찬가지로 전 세계가 x402에 적응하는 데는 시간이 걸립니다. 그동안 소액 결제를 통해 광고를 건너뛸 수 있으며 이는 x402의 자연스러운 개발 방향이 될 것입니다. 사용자는 원하는 일일 지출 한도를 설정할 수 있으며, YouTube를 방문하면 x402 브라우저가 자동으로 광고를 건너뛰고 광고주에게 비용을 지불합니다.

저는 단순한 기술이 얼마나 새로운 경제를 창출할 수 있는지에 항상 놀라는데, x402도 그 중 하나입니다.

이 분야에서 발전하고 계시다면 판매자이시든 구매자이시든 저에게 연락주세요. 우리는 당신을 위해 무언가를 만들고 있습니다.

상표:
공유하다:
FB X YT IG
energyed@Adelaide

energyed@Adelaide

블록체인 및 암호자산 편집자, 다음에 중점을 둡니다.분석하다도메인 콘텐츠 분석 및 통찰력

논평 (10)

해롤드 34몇 분 전
기술과 비즈니스의 결합에 대한 더 많은 탐구를 기대합니다.
헨리 2몇 시간 전
현재 보안과 편의성 사이에 완벽한 답은 없습니다.
14몇 시간 전
많은 개념은 새 병에 담긴 오래된 와인입니다.
메리 21몇 시간 전
체인 게임을 하면 정말 돈을 벌 수 있나요?
졸렌 5며칠 전
현재 산업의 발전에는 인내심이 필요합니다.
사냥꾼 7며칠 전
시장은 여전히 불안한 단계에 있습니다.
헬렌 12며칠 전
더욱 질 높은 인사이트 콘텐츠를 기대합니다.
루시 16며칠 전
메타버스는 블록체인 위에 구축되어야 합니까?
분산 스토리지의 미래는 무한합니다.
키라 20며칠 전
PoS에서는 Sybil 공격 비용이 더 낮을 수 있습니다.

댓글 추가

인기 콘텐츠